Схема объектов 1С (PlantUML)

0/5 ·
Создан: 27 декабря 2025 г. Обновлён: 23 марта 2026 г.

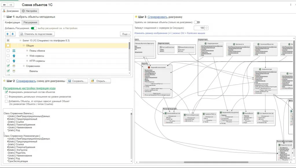
Визуализируйте взаимосвязи между объектами метаданных 1С в виде диаграмм с помощью PlantUML. Инструмент автоматически строит схемы зависимостей, анализируя реквизиты ссылочного типа, табличные части, измерения и ресурсы регистров.

В основе работы лежит интеграция с сервисом PlantUML.com: вы выбираете нужные объекты в 1С, а обработка формирует структуру данных и отправляет HTTP-запрос для построения графической схемы.

Ключевые возможности:

  • Группировка объектов по типам метаданных (справочники, документы, регистры).
  • Автоматическое определение типов реквизитов с визуальным обозначением (пиктограммы и цвета).
  • Экспорт и импорт схем в форматах .txt, .wsd, .pu, .puml, .plantuml, .iuml.
  • Функции очистки диаграммы от несвязанных элементов для улучшения читаемости.
  • Возможность автоматического поиска всех зависимых объектов для конкретного документа или справочника.

Обработка может быть запущена как внешний файл или интегрирована в конфигурации на БСП 3.1.7.448 и выше. Инструмент предназначен для разработчиков и архитекторов 1С, которым необходимо наглядно представить структуру метаданных, но требует осторожности при работе с большим количеством объектов во избежание перегрузки визуализации.

Другие материалы школы

Т
Можно купить
88 ₽ 1 000 ₽ −91%

Тестирование и исправление ключей аналитики ERP УТ 11 КА

infostart
A
Можно купить
166 ₽ 1 500 ₽ −89%

ActiveX контейнер для управляемого интерфейса системы 1С:Предприятие

infostart
В
Можно купить
198 ₽ 4 490 ₽ −96%

Выгрузка-загрузка данных между похожими конфигурациями

infostart
Инструментарий для программиста 1С. Часть 10 Можно купить
172 ₽ 2 400 ₽ −93%

Инструментарий для программиста 1С. Часть 10

infostart
D
Можно купить
174 ₽ 10 000 ₽ −98%

DevOps для 1С

infostart
Генератор кода схемы компоновки данных Можно купить
80 ₽ 500 ₽ −84%

Генератор кода схемы компоновки данных

infostart
Загрузка изображений с поисковых сайтов сети Интернет в 1С Можно купить
340 ₽ 3 300 ₽ −90%

Загрузка изображений с поисковых сайтов сети Интернет в 1С

infostart
1
Можно купить
334 ₽ 3 500 ₽ −90%

1С:Предприятие для программистов: Оперативные задачи

Николай Бондаренко
Расширение функционала для типового модуля обмена с сайтом 1С Можно купить
600 ₽ 6 000 ₽ −90%

Расширение функционала для типового модуля обмена с сайтом 1С

infostart
Обработка-помощник для СУБД-разработчиков и интеграторов Можно купить
109 ₽ 1 350 ₽ −92%

Обработка-помощник для СУБД-разработчиков и интеграторов

infostart
Система управления товарными запасами в 1С. Оптимальный заказ поставщику и снабжение складов Можно купить
720 ₽ 6 000 ₽ −88%

Система управления товарными запасами в 1С. Оптимальный заказ поставщику и снабжение складов

Роман Булкин
Экзамен 1С:Специалист-консультант Бухгалтерия 8. Решения билетов 2023-2024 Можно купить
234 ₽ 4 550 ₽ −95%
2.0

Экзамен 1С:Специалист-консультант Бухгалтерия 8. Решения билетов 2023-2024

infostart
0 · 0 отзывов

Отзывов пока нет. Будьте первым!

Ещё интересные курсы

М
Можно купить
982 ₽ 24 750 ₽ −96%

М20465C: Проектирование решений на основе баз данных SQL Server 2014

Специалист
И
Можно купить
130 ₽ 6 450 ₽ −98%
5.0

Интеграция и обмен данными в 1С:Предприятие 8

20762A: Разработка баз данных на платформе Microsoft SQL Server 2016 Можно купить
1 110 ₽ 24 990 ₽ −96%

20762A: Разработка баз данных на платформе Microsoft SQL Server 2016

Михаил Ульянов
П
Можно купить
158 ₽ 3 000 ₽ −95%
2.0

Переход с 1С:УПП на 1С:ERP

NFP
Создание управляемых данными веб-приложений с помощью Flask и SQLAlchemy Можно купить
564 ₽ 3 430 ₽ −84%

Создание управляемых данными веб-приложений с помощью Flask и SQLAlchemy

Michael Kennedy
Разработка отчетов в 1С. Система компоновка данных Можно купить
208 ₽ 6 700 ₽ −97%

Разработка отчетов в 1С. Система компоновка данных

Иван Гордынец
База всех доменов с дополнительными полями Можно купить
974 ₽ 6 700 ₽ −85%

База всех доменов с дополнительными полями

З
Предзаказ
3 000 ₽

Загрузка цен из файла Excel в документ Установка цен номенклатуры

infostart
Фреймворк по тюнингу 1С для комфортной и быстрой работы в базах. Часть 1 Предзаказ
1 213 ₽ 12 000 ₽ −90%

Фреймворк по тюнингу 1С для комфортной и быстрой работы в базах. Часть 1

Анна Иевлева