Реестр документов – УТ 11.5, КА 2.5, ЕРП 2.5

0/5 ·
Создан: 11 июня 2024 г. Обновлён: 26 марта 2026 г.

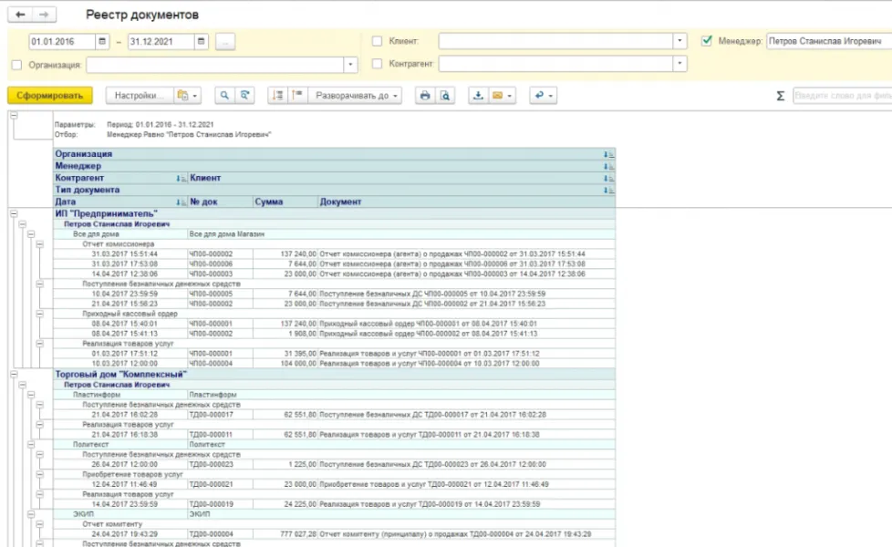
Анализируйте эффективность работы сотрудников и структуру товарооборота с помощью отчета по документам для конфигураций 1С. Инструмент позволяет выгружать сводные данные по типам документов, суммам, периодам, организациям и конкретным менеджерам. Гибкая система фильтров по контрагентам, клиентам и ответственным лицам дает возможность адаптировать отчет под задачи руководителя или специалиста отдела продаж. Решение работает на платформе 1С:Предприятие 8.3 и совместимо с актуальными релизами УТ 11.5, КА 2.5 и ЕРП 2.5.

Другие материалы школы

O
Можно купить
228 ₽ 3 750 ₽ −94%

OpenCart + 1C 8.3: Интеграция

infostart
А
Можно купить
80 ₽ 1 500 ₽ −95%
5.0

Анализ запросов (обычные и управляемые формы)

infostart
Изучение событий 1С для программирования Можно купить
80 ₽ 300 ₽ −73%
5.0

Изучение событий 1С для программирования

infostart
И
Можно купить
176 ₽ 2 400 ₽ −93%

Инструментарий для программиста 1С. Часть 6

infostart
Подсистема "Конструктор правил заполнения объектов" на основе СКД Можно купить
458 ₽ 4 999 ₽ −91%

Подсистема "Конструктор правил заполнения объектов" на основе СКД

infostart
И
Можно купить
98 ₽ 1 650 ₽ −94%

Инструментарий для программиста 1С

infostart
П
Можно купить
338 ₽ 2 465 ₽ −86%

Печать договоров по шаблонам для УТ11, КА2, ERP

infostart
Транслятор запросов 1С в SQL Можно купить
156 ₽ 2 000 ₽ −92%

Транслятор запросов 1С в SQL

infostart
Онлайн-кассы. Практика применения в программе 1С:Розница 8 Можно купить
160 ₽ 2 100 ₽ −92%

Онлайн-кассы. Практика применения в программе 1С:Розница 8

Сергей Гребенщиков
Отладка любой внешней обработки заполнения табличных частей Можно купить
94 ₽ 500 ₽ −81%

Отладка любой внешней обработки заполнения табличных частей

infostart
Т
Можно купить
230 ₽ 3 000 ₽ −92%

Телеграм бот. Отчеты на мобильном устройстве

infostart
0 · 0 отзывов

Отзывов пока нет. Будьте первым!

Ещё интересные курсы

В
Можно купить
166 ₽ 4 900 ₽ −97%

Внедрение проектов 1С

К
Можно купить
106 ₽ 6 365 ₽ −98%
5.0

Конвертация данных 3.0

О
Можно купить
282 ₽ 5 000 ₽ −94%
4.3

Обработка по созданию печатных форм v2.3

infostart
В
Можно купить
780 ₽ 5 990 ₽ −87%

Выгрузка-загрузка данных между похожими конфигурациями 1С

infostart
Р
Можно купить
360 ₽ 9 200 ₽ −96%

Работа с совместным решением «1С:Управление автотранспортом Стандарт»

РАРУС
1
Можно купить
40 ₽ 500 ₽ −92%
5.0

1С:КП: стратегия перехода с минимальными изменениями

Мессенджеры и 1С Можно купить
152 ₽ 3 000 ₽ −95%

Мессенджеры и 1С

infostart.ru
Р
Можно купить
234 ₽ 6 300 ₽ −96%
5.0

Работа отдела продаж в 1С:ERP Управление предприятием 2. Продажи на практике

Дима Гончаров
Универсальная печать по шаблонам Word из 1С Можно купить
980 ₽ 10 800 ₽ −91%

Универсальная печать по шаблонам Word из 1С

infostart